在 calibre-desktop 中添加订阅杂志

Posted on December 25, 2025
Tags:

Table of Contents

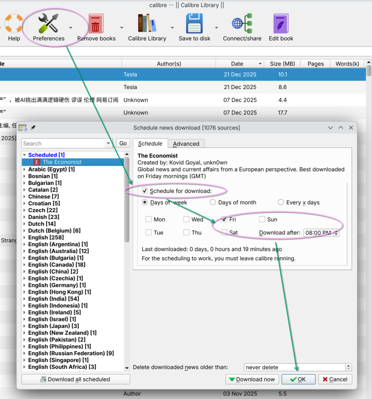
在 calibre-desktop 中添加订阅杂志很简单,例如添加经济学人杂志。 选择在每周五 16:00/GMT+8 下载,可以及时获取更新。

img 在 Calibre Desktop 中订阅杂志

DONE!